-
Announcements
-
SITE MOVED - IN READ ONLY MODE 12/08/2015
Please use http://www.loverslab.com moving forward. Site has been restored to a previous version, and this one placed into a read-only mode. This is available for a limited time so users may reference/copy content that has been lost in the transition. This will no longer be accessible by December 22nd, 2015.
-
-
Content count
23 -
Joined
-
Last visited
Posts posted by Dalkill
-
-
It's my first character, so I'm quite happy with the outcome. I hope I can make another cuter girl in the future!
Her name is Eclair, and the picture is completely Non-NSFW.
By the way, hair meshes look fine ingame.
Can I marry her?

0 -
Thank you, Cell! I'll install all this mods and then come back to say if it went well or not. I guess It'll work.

Edit: PERFECT. It works fine! Now I only need some textures for the body and I guess armor and clothing that adjust to the body. Any recomendations on the armors? If not, I'll use textures here
with the "normal", not "skinny" armors mentioned in "recommended mods". It seems the Skinny conversions are not complete, so I might end using UNP normal instead of Skinny.
By the way, again thank you! I couldn't have guessed all this by myself.
0 -
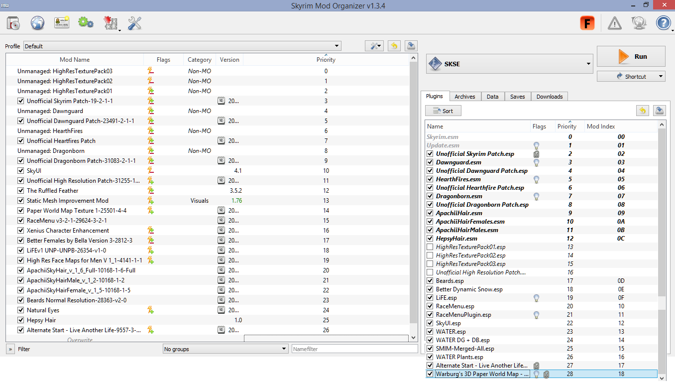
Hello, People.
I'm quite new to Skyrim modding, and I find modding it a bit more difficult than Oblivion. I've already added some mods, but I'm stuck with a body replacer. Here you have a screenshot of my current load order (it works fine) and the things I installed. Notice I'm using Mod Organiser.
I have to say I installed SKSE 1.7.2 from its installer, not using MO. I don't know if that is what should be done or not (I think there are guides to install it with MO).
Also, the steps I followed so far:
1.- Skyrim Legendary Edition
2.- Skyrim Script Extender
3.- Mod organizer
4.- Unoficial Skyrim Patch
5.- Unoficial Dawnguard Patch
6.- Unoficial Dragonborn Patch
7.- Unoficial Heartfire Patch
8.- Skyrim UI
9.- Activar HR Texture Pack 1, 2 y 3
10.- Unoficial High Resolution Patch
Run LOOT & test
11.- The Ruffled Wheather
(solo básico y Better Dinamic Snow)
12.- Static Mesh Improvement Mod
13.- 3D Paper World Map
14.- Race Menu
Run LOOT & test
15.- Xenius Character Enhancement
16.- Better Females by Bella
17.- Life UNP
18.- High Res Face Map for Men
19.- Apachii Skyhair
20.- Apachii Skyhair Male
21.- Apachii Skyhair Female
Run LOOT & test
22.- Beards
23.- Natural Eyes
24.- Live Another Life Alternate Start
25.- Hepsy Hairs
26.- UNP Replacer Configuration Package
Run LOOT & test
27.- Realistic Ragdoll and Force
28.- Fores New Idles in Skyrim
29.- XPMSE
Red means that I installed these but since sliders didn't work, I removed them.I've already installed RaceMenu. What I'm trying to do at the moment is adding UNP skinny body with breasts and buttocs sliders. For that purpose, I added the Groovtama's XPMS squeleton and a few other mods that were supossed to allow me to change breast size. I've read some threads in this same forum trying to guess what the problem was, but I managed nothing. I just want the sliders, I won't be using any sex mod or poses mod.
What I'm asking is if someone can please explain to me what other mods do I need to be able to use these sliders. I know I need meshes, textures, the squeleton, animations, bbp... but I'm utterly confused!
If you could help me as if I were a dummy noob... An explanation or a guide from scratch would be quite helpful!
I know there is a video guide, but I'm not English native, therefore I have a very hard time trying to understand what the speaker says in those videos. Besides, it seems they do not include what I'm looking for...
Thank you very much. If you need more data, please, tell me.
PS: Another non-related question: can I install SkyKids and RCOTS at the same time, or am I forced to choose only one of them?
0 -
Hi friends!
I'm looking for a mod that makes sounds, specially battle sounds, more real (or at least, different). You know, I'm tired of vanilla weapon and magic sounds. If you can tell me of a mod that adds or replaces them, I'll be a bit happier!
Hugs!
http://www.nexusmods.com/oblivion/mods/13987/?
symphony of Violence
I think this is interesting. Thanks, WesternEnclave.
0 -
Hi friends!
I'm looking for a mod that makes sounds, specially battle sounds, more real (or at least, different). You know, I'm tired of vanilla weapon and magic sounds. If you can tell me of a mod that adds or replaces them, I'll be a bit happier!
Hugs!
0 -
is there a mod with a very short haircut like shaved head (female)? or a head texture which is not completely bald but looks like shaved
Hi, Kastano. Movomo and me are working on a Bob haircut with undercut. Here I'll put some pictures so you can see it. If it is what you are looking for, send me a PM. It's still work in progress, though.





It's an edited version of APpageboyS02. After this, we'll work on Hepsy069.
Well, hugs for everybody!
1 -
Ouch! Excuse me for my long absence! I didn't forget about you all this time, but needed a rest; some time to think. I'm not going to torture you writing all of my life, but I had several problems and I just didn't feel like getting online nor playing Oblivion or other video games.
My apologies for all of you people that have been helping me, but specifically for Elalquimista.
Your little apprentice returned home!
Again, thanks and excuse me, please.
2 -
Don't worry, Elalquimista. You don't have to use my screens if you don't feel like it. I just uploaded them so you could use them as you prefer. If you like to do things by yourself, then do! That's nothing wrong. All geniouses are mad, and that's what makes them great! Besides, that kind of madness you describe is like a strong personality. I wish I was so hardworking... my passion is writing (in spanish, of course), but i'm sooooooo lazy...

I'm having a hard time in learning how to use properly the options... It's hard. Very hard. Until now, I've just messed up all meshes I've edited... I need to keep my work up, until I can edit a single armor and it looks well.
So, I guess this means... take your time. Do all things you like. I'll be asking you when I can't advance, if you agree to help me. If you can't, then don't worry. I'll understand.
Well, friend, keep working and thanks!
Soon, I guess when I've finished my english test, I'll upload some screens of my progress.
Hugs!
1 -
Sorry for the repost, but this is not related to the images I'm uploading. This is about a doubt I have.
As you'll see in this picture, I'm not getting the "edit mode" that should appear according with the "raw edit" section.
Did I make a mistake or something?
Edit: Meh, forget it. I'm a bit dense!
0 -
I'm also having issues with all mods I'm trying to download. X_X
0 -
Hi Movomo!
I was on vacation just until a few days ago. I went to the beach with my girlfriend, so I didn't have time to get online; besides, I didn't have even Internet.
I've seen the apps are outdated, but I'm trying to follow the first steps of the tutorials just to see if I'm capable to fight against this Blender tool. If I success, I'll update them, so thank you. Let see how I screw it up!! Hahahaha!
ElAlquimista
Don't worry! You're trying very hard by helping me with your tutorials. I'm checking if Blender works ok when following your instructions, then, I'll write down here my adventures with Blender.
My offtopic question was just a curiosity, since I'm from Spain and sometimes I have a hard time writting in english. As you'd imagine, I don't know the specific uses of several words; after all, I'm just a student who's getting his intermediate english test in a week. Well, thanks for answering!
Now, it's time to work with Blender!Hugs!EDIT: 3rd august. I'll get the screens and upload them, so I can help you making your tutorial and help also another people interested in learning how to edit meshes. I think it's the fair thing. I can't allow you to do all the work, is it?
ElAlquimista, you're free to use this screens, to edit them, or to do whatever you want with them. I think you'll be able to watch my progress with ease.
EDIT N.º 2: 5th august. Added new screenshots.
1 -
@LolsMcGee944 I used a different mod that I can't find right now, but look at this one: http://oblivion.nexusmods.com/mods/39871//?
1 -
I'm starting with this, friend. If I have questions, I hope you can help me.
By the way, this is kind of offtopic, but ElAlquimista, do you speak spanish? I'm asking this because of your user name. I do speak spanish, and I'm just curious.
Well, thanks for your tutorials!
Edit:
Well, I installed:
1.- "NifSkope 1.1.3" (DONE)
2.- "Blender 2.49b" (the non portable version). (DONE)
3.- When I Installed Blender, I was directed to download Python, but instead of downloading it, I used the version "Python 2.6.5" that was inside the "Blender 2.49b.rar" I used.
4.- I had to install "PyFFI-2.1.5.win32" (also inside the Blender 2.49b.rar file) in order to be able to install "Blender_nif_scripts-2.5.5-windows". These scripts were also inside the "Blender 2.49b.rar" file, and I used them because the link you provided, directed me to download again "NifSkope 1.1.3" (DONE)
I think I did it well, but I'll wait for you to answer, since I'm not so sure I'm ready to continue with your tutorial.
Aw, just installing the programs I'll be using was confusing... I'll have a nice summer!

Thanks in advance.
0 -
As far as I know, Children Annuad was a mod thad added inmersion to the game: it added several children npcs that sold a-cup clothes, and in general, voices for children, children races, all based in x-117 mod. I don't know what to think about Monster girl, but Children Annuad is not a polemic mod neither add gore nor sex. Well, this is my opinion based in my exploration of the mod, but I think it's quite accurate.
Sorry for my english.

0 -
I remember in one of the missions of Better Cities (in Chorrol), there was a pregnant npc involved. She wore a custom upper class clothes if I remember well. Does she have any kind of scripting? I don't know, but it could be interesting...
Well, good luck, Movomo!
0

does a fallout replacer exist
in Fallout Non Adult Mods
Posted
And by any chance, is there a replacer for CUTE body? I've found that in Lutana's Expansion of Children of the Wasteland for New Vegas, there are only boys replacers, so when you play as a girl, the armors you wear are the boyish versions.